Tájékoztató ásott és fúrt kutak utólagos bejelentéséről
2023. március 31.
Az Országgyűlés vonatkozó döntése értelmében a korábban engedély nélkül fúrt, vert vagy ásott kutakra fennmaradási engedélyt kell kérni, amelyet utólagosan 2023. december 31-ig bírságmentesen kérelmezhetünk. Hogyan kell ezt intézni? Összegyűjtöttük a leggyakrabban előforduló kérdéseket és a válaszokat.
Honnan tudhatom, hogy a kutam már rendelkezik engedéllyel?
Akinek a telkén van korábban fúrt vagy ásott kút, de a jelenlegi ingatlantulajdonos számára nem tisztázott, hogy van-e engedélye, elsősorban a területileg illetékes vízügyi hatóságtól (Fővárosi Katasztrófavédelmi Igazgatóság) kérhet tájékoztatást.
Mi az engedélyeztetés határideje?
A többször módosított jogszabályban a jelenlegi határidő 2023. december 31.
Mi az engedélyezés menete?
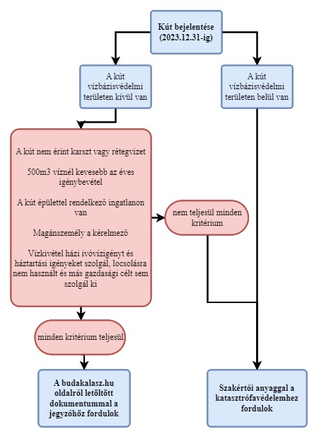
A vonatkozó kormányrendelet értelmében Budakalász jó része A vagy B kategóriás vízbázisvédelmi terület. Ez jellemzően a HÉV-sínek, a Zrínyi utca, Vasút sor (páros oldal), Sport utca által határolt belterületi városrészeket érinti (a Duna-parti üdülőterület nem tartozik a védőterületbe). Először tehát azt kell tisztázni, hogy vízbázisvédelmi területen van-e a kutunk, vagy sem. Ha védőterületen van, akkor a Fővárosi Katasztrófavédelmi Igazgatóság az illetékes hatóság, ha nem, akkor a budakalászi jegyző.
Az ásott és a fúrt kutak esetében eltérő a jogszabályban rögzített eljárás, az ásott kutaké egyszerűbb. Szakember felkeresése, időpontegyeztetés a helyszíni szemléhez és a dokumentáció kiállításához. Kész dokumentáció benyújtása a Katasztrófavédelmi Igazgatóságnak vagy a jegyzőnek, akik határozatot küldenek a kút engedélyezéséről.
Ki állítja ki az engedélyeztetéshez szükséges dokumentációt?
Ásott kút esetében nem feltétlenül szükséges szakembert megbízni, a fúrt kutakra előírt elvárások bonyolultsága miatt ez indokolt lehet.
Fúrt kút engedélyeztetéséhez minden esetben szükséges szakember?
Igen, fúrt kút esetében mindenképp szükséges a szakember a fennmaradási kérelem kiállításához.
Ásott kút engedélyeztetéséhez szükséges szakember?
Ásott kút engedélyezetetéséhez akkor nem szükséges szakember, ha a kút az alábbi feltételeknek megfelel:
- a kút helye nem érinthet vízbázisvédelmi védőterületet
- a kút nem érint karszt- vagy rétegvizet
- 500 m3/év vízigénybevétel alatti
- a kút épülettel rendelkező ingatlanon van
- magánszemély a kérelmező
- a vízkivétel házi ivóvízigény és a háztartási igények kielégítését szolgálja és
- a kút nem gazdasági célú vízigényt szolgál.
Ha a kút nem teljesíti valamelyik feltételt, szükséges lehet egy szakember bevonása.
Ha ásott kutam van és a fenti feltételeket teljesíti, magam is kiállíthatom a kérelmet?
Igen. Az önkormányzat honlapjáról letölthető formanyomtatványt/adatlapot kell hozzá kitölteni.
Kinek és hova kell benyújtanom a kérelmet?
Az engedély nélkül, vagy engedélytől eltérő módon létesített ásott vagy fúrt kút fennmaradási/üzemeltetési engedélykérelmét a jegyzőhöz kell benyújtani. Ezek utólagos engedélyezésének, valamint megszüntetésének hatásköre szintén megoszlik a jegyző, illetve az illetékes Fővárosi Katasztrófavédelmi Igazgatóság között.
Mikor kell a jegyző engedélyét kérni?
A települési önkormányzat jegyzőjének engedélye szükséges olyan kút létesítéséhez, üzemeltetéséhez, fennmaradásához és megszüntetéséhez, amely a következő feltételeket együttesen teljesíti:
- a kút helye nem érinthet vízbázisvédelmi védőterületet
- a kút nem érint karszt— vagy rétegvizet
- 500 m3/év vízigénybevétel alatti
- a kút épülettel rendelkező ingatlanon van
- magánszemély a kérelmező
- a vízkivétel házi ivóvízigény és a háztartási igények kielégítését szolgálja és
- a kút nem gazdasági célú vízigényt szolgál.
Amennyiben az előző feltételek közül bármelyik nem teljesül, akkor a Katasztrófavédelemi Igazgatóság hatáskörébe tartozik a kút fennmaradási, létesítési és üzemeltetési engedélyezési eljárása.
Nem tudom ki és mikor fúrta/ásta a kutat, így is lehet engedélyt kérni?
Igen, ezek ismerete nélkül is lehet engedélyt kérni.
Csak locsolásra használom a kutam, akkor is be kell jelentenem? A kútmélység kisebb mint 80 méter, be kell jelentenem?
Igen, valamennyi, akár ásott, akár fúrt kút létesítése mélységtől, elhelyezkedéstől, a vízhasználat céljától és várható nagyságától függetlenül mind engedélyköteles.
Mit jelent a házi ivóvízigény?
Emberi fogyasztás céljából a személyes szükségletek kielégítéséhez szükséges, saját célú ivóvízműből biztosított, nem gazdasági célú vízigény.
Mit jelent a gazdasági célú vízigény fogalma?
Gazdasági célú vízigénynek minősül minden, a háztartási igénytől eltérő, azt meghaladó vízigény. A gazdasági cél nem azonos fogalom a mezőgazdasági céllal. A gazdasági célú vízigénybe bele tartozhat a locsolás, állattartás is, amennyiben ezzel az engedélyes nem saját háztartási igény elégít ki, tehát gazdasági haszonra tesz szert.
Mikor kell szakhatóságot bevonni az eljárásba?
Amennyiben a szóban forgó kút ivóvíz igény kielégítésére is szolgál, abban az esetben szükséges a megyei kormányhivatal népegészségügyi hatáskörében eljáró járási hivatala szakhatóságként történő bevonása, amely az eljárás során a kérelmezőt akkreditált laboratóriumi vízmintavételre kötelezi, és csak a megfelelő vízminőség esetén adja ki a hozzájárulását. Vagyis, amennyiben van vezetékes ivóvíz az ingatlanon, és a kérelmező locsolásra vagy állatok itatására használja a kút vizét, úgy nem szükséges szakhatóság bevonása.
Mi történik a határidőre nem bejelentett kutakkal?
Aki a határidőig nem kér fennmaradási engedélyt az engedély nélkül vagy attól eltérően létesült kútra, annak 2024. január 1-től vízgazdálkodási bírságot kell fizetni.
Milyen büntetést kaphatok, ha nem engedélyeztetem a kutam?
Az engedély nélküli kutak tulajdonosaira pénzbeli bírságot szabhatnak ki. A bírság az engedély nélkül létrehozott építmény értékének 80%-áig, engedély nélküli vízimunka vagy vízhasználat esetén 1 000 000 forintig terjedhet. A természetes személyre kiszabott bírság összege nem haladhatja meg a 300 000 forintot.
Milyen illeték— és díjfizetési kötelezettség áll fenn?
Az engedélyezési eljárás mentes az illeték— és díjfizetési kötelezettség alól. Az eljárás során felmerülő egyéb szakértői költségek a kérelmezőt terhelik. A kutak dokumentálása és felmérése, a törvényben előírt jogosultsággal végezhető.
Az ugyanebben a témában írt korábbi tájékoztatásunk és a kapcsolódó formanyomtatványok itt érhetők el.
A Szentendre Regionális Déli Vízbázisról további térképet a DMRV honlapján találunk.







